Why?
μλ°©ν₯ μλ¦Ό μλΉμ€λ Operator μ μλ²½ 근무μ νΉμ μλ¦Όμ΄ λ°μνμ¬ κ° μλΉμ€/μλ² λ΄λΉμλ€μκ² μ νλ₯Ό λ°μλκΉμ§ μ§μ Excel νμΌμμ μ νλ²νΈλ₯Ό μ°Ύμμ μ ννλ μ
무λ₯Ό μλν ν΄λ³΄λ €λ μμ΄λμ΄μμ μμνλ€.
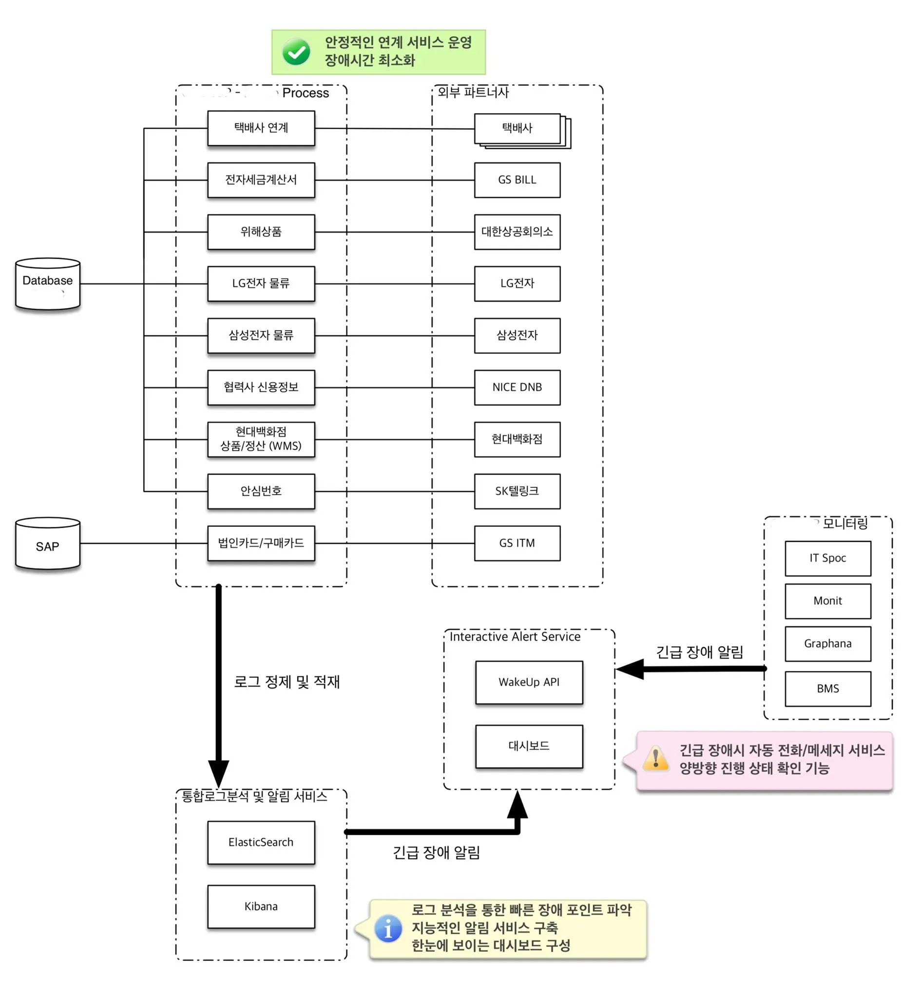
Role and flow of Interactive Alert Service
Service Structure
Google Cloud Platform μ μ¬μ©νμΌλ©°, λμ보λλ Static ν νμΌλ§μΌλ‘ μΈν°λ·μ΄ λλ λΈλΌμ°μ μμ λ³Ό μ μλλ‘ AngularJS λ‘ κ΅¬ννλ€.
μ΄μ°½κΈ° μμ΄λμ΄ κ΅¬μλ
Automated Calling Process
1.
미리 λ΄λΉμ λ±λ‘μ μ²νλ€. (Jiraλ₯Ό μ¬μ©νμ¬ λ±λ‘ μ μ²)
2.
μ 곡λλ APIλ₯Ό μ¬μ©νκ±°λ μλμΌλ‘ μ νν μ μλ νμ΄μ§λ₯Ό μ¬μ©νμ¬ μ ν μμ²νλ€.
3.
μλΉμ€μ λν΄ λ΄λΉμλ€μκ² μ°¨λ‘λ‘ μλμΌλ‘ μ νλ₯Ό νλ©°, λ΄λΉμ μ€ 1λͺ
μ΄λΌλ μ νλ₯Ό λ°λ κ²½μ° μ€λ¨λλ€.
4.
첫λ²μ§Έ λ΄λΉμκ° μ νλ₯Ό λ°μ§ μκ±°λ, μ νλ₯Ό λ°μ νμΈ λ²νΌμ λλ₯΄μ§ μλ κ²½μ°, λ€μ λ΄λΉμμκ² μ νλ₯Ό νκ² λλ€.
Call in order
β’
κ° μλΉμ€λ³ λ΄λΉμ μμλ₯Ό μ§μ νκ³ , μμμ λ°λΌ νλͺ
μ΄λΌλ μμ νμΈμ νλ κ²½μ° ν΄λΉ μλΉμ€μ λν μλ¦Ό μ νκ° λ©μΆ€
How to manage a call list
κ΅¬κΈ μνΈμ κ΄λ¦¬λ₯Ό μν μ΅μνμ κ³μ λ§ κ³΅μ λ±λ‘νμ¬ κ΄λ¦¬νλ€. WakeUpAPI μλ²λ κ΅¬κΈ μνΈ API λ₯Ό μ¬μ©νμ¬ μλΉμ€/μλ² κ΄λ¦¬μλ€μ μ νλ²νΈ μ 보λ₯Ό κ°μ Έμμ μ ν/λ©μΈμ§λ₯Ό μ€ννλ€.



